ER Diagrams and SQLs
Consolidated table to data source to fact table mapping
Consolidated Table  | Data Source in Tableau  | Fact Table  | 
sales_fact_consolidated  | Sales  | |
collections_fact_consolidated  | Collections  | |
campaigndiscount_fact_consolidated  | Campaign_discount  | |
campaign_fact_consolidated  | Campaigns  | |
cashregiser_fact_consolidated  | Cash Register  | |
appointment_fact_consolidated  | Appointments  | |
deleted_appointments_fact_consolidated  | Deleted Appointments  | |
package_user_fact_consolidated  | Packages  | |
employee_tips_ssg_consolidated  | Employee Tips SSG  | |
empcommission_fact_consolidated  | Employee Commission  | |
MultipleEmpComissions_Consolidated  | MultipleEmpComissions_Consolidated  | |
emphourlypay_fact_consolidated  | Employee Hourly Pay  | |
empsalary_fact_consolidated  | Employee Salary  | |
issues_fact_consolidated  | Issues  | |
loyaltypoints_fact_consolidated  | Loyaltypoints  | |
giftcards_fact_consolidated  | GiftCards  | |
opportunities_fact_consolidated  | Opportunities  | |
pettycash_fact_consolidated  | PettyCash  | |
schedule_fact_consolidated  | Employee Schedules  | |
turnaway_fact_consolidated  | Turnaways  | |
membership_fact_consolidated  | Memberships  | |
membership_fact_consolidated_date  | Memberships Datewise  | |
membership_dunning_consolidated  | Membership dunning  | |
Membership_User_Fact_Consolidated  | Membership Redemptions  | |
inventory_fact_consolidated  | Inventory  | |
appointmentredo_fact_consolidated  | Redo Appointments  | |
appointmentsegment_fact_consolidated  | Appointment_Segment  | |
registration_fact_consolidated  | Registration  | |
forms_fact_consolidated  | Forms  | |
scheduled_collections_consolidated  | Scheduled collections  | |
donations_fact_consolidated  | Donations  | |
employeeinvoiceitemrevenue_fact_consolidated  | Employee Revenue  | |
empdeclaretips_fact_consolidated  | Employee Declared Tips  | 
SQLs
SQL codes show how each consolidated table is generated from the fact and dimension tables.
ER Diagrams
BI_FACTINVOICEITEM ER diagram (Fact)

BI_FACTCOLLECTIONS ER diagram (Fact)

BI_FACTCAMPAIGNDISCOUNT ER diagram (Fact)

BI_FACTCAMPAIGNSUMMARY ER diagram (Fact)

BI_FACTCASHREGISTER ER diagram (Fact)

BI_FACTAPPOINTMENT ER diagram (Fact)

BI_FACTDELETEDAPPOINTMENT ER diagram (Fact)

BI_FACTPACKAGEUSERREDEMPTIONS ER diagram (Fact)

BI_FACTEMPLOYEETIPSANDSSGDETAILS ER diagram (Fact)

BI_FACTEMPLOYEECOMMISSION ER diagram (Fact)

BI_FACTMULTIPLEEMPLOYEECOMMISSION ER diagram (Fact)

ER Diagram (Fact): BI_FACTEMPLOYEEPAY

BI_FACTEMPLOYEESALARY ER diagram (Fact)

BI_FACTISSUES ER diagram (Fact)

BI_FACTGIFTCARDS ER diagram (Fact)

BI_FACTPETTYCASHDETAILS ER diagram (Fact)

BI_FACTEMPLOYEESCHEDULE ER diagram (Fact)

BI_FACTTURNAWAYS ER diagram (Fact)

BI_DIMUSERMEMBERSHIP ER diagram (Fact)

For Membership Datewise

BI_FACTMEMBERSHIPUSERREDEMPTIONS ER diagram (Fact)

BI_FACTINVENTORY ER diagram (Fact)

BI_FACTAPPOINTMENTREDO ER diagram (Fact)

BI_FACTREGISTRATION ER diagram (Fact)

BI_FACTFORMS ER diagram (Fact)

BI_FACTSCHEDULEDCOLLECTIONS ER diagram (Fact)

BI_FACTDONATIONS ER diagram (Fact)
BI_FACTMEMBERSHIPDUNNING ER diagram (Fact)

BI_FACTISSUES ER diagram (Fact)

ER Diagram (Fact): BI_FACTINVOICEDONATIONS

BI_FACTEMPLOYEEINVOICEITEMREVENUE ER diagram (Fact)

BI_FACTEMPLOYEEDECLARETIPS ER diagram (Fact)

BI_FACTADOPTIONSUMMARY ER Diagram

Bi_FactAppointmentMultipleEmp ER Diagram

Bi_FactCashRegisterv2 ER Diagram

Bi_FactEmployeeItemLevelCommissions ER Diagram

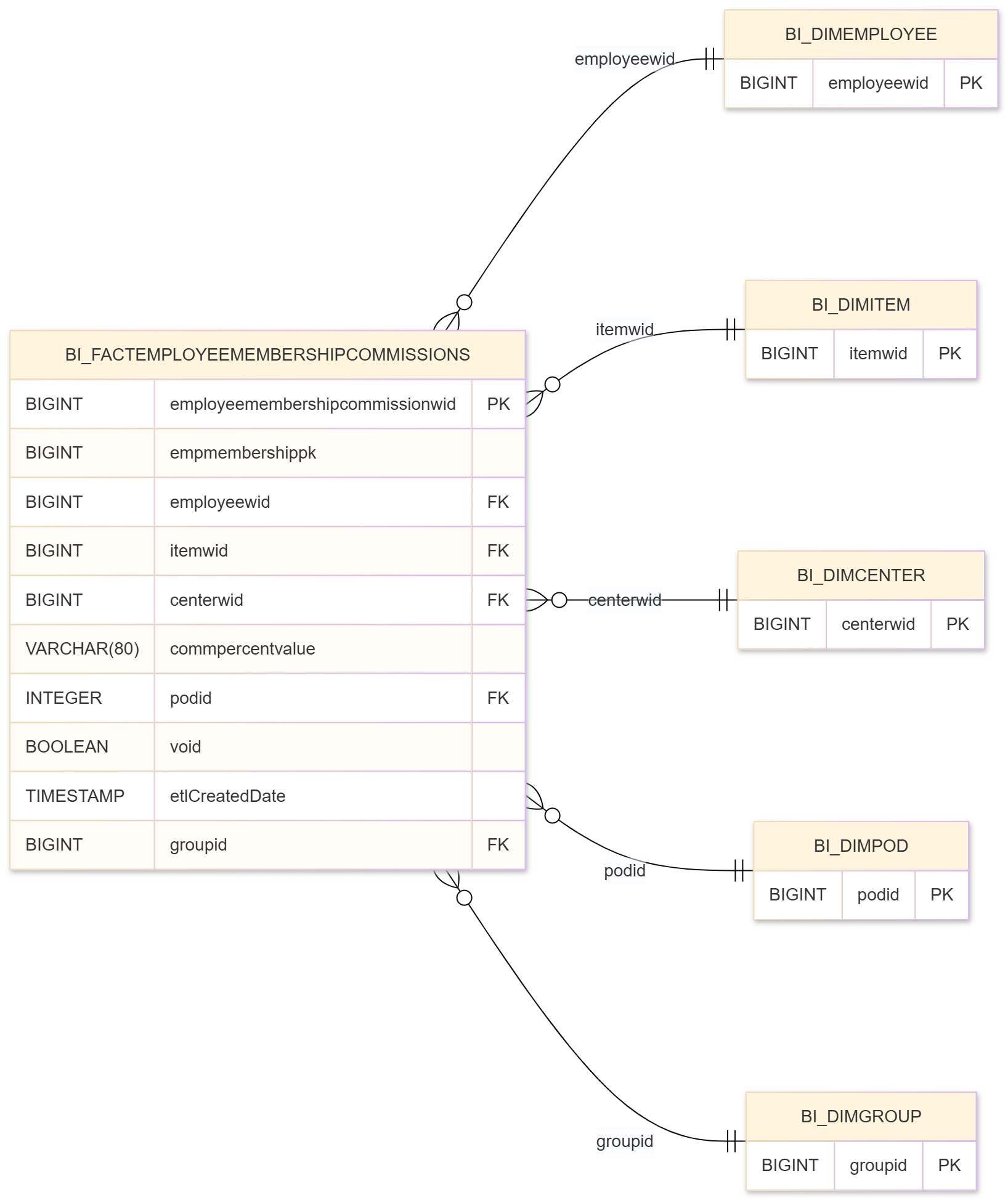
Bi_FactEmployeeMembershipCommissions ER Diagram

Bi_FactEmployeeworktasksPayroll ER Diagram

Bi_FactEmpSalary ER Diagram

Bi_FactFactFeedBackV2 ER Diagram

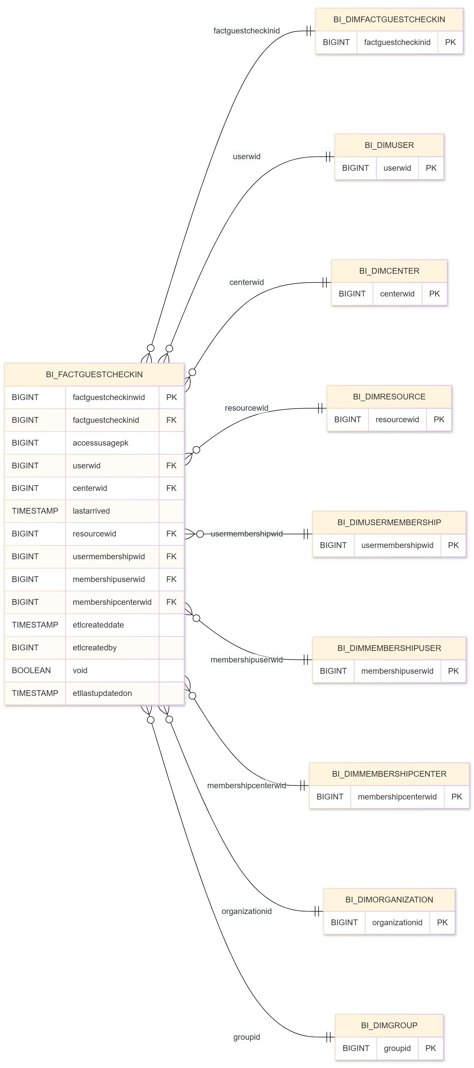
Bi_FactGuestCheckIn ER Diagram

Bi_FactGuestMergeLog ER Diagram

Bi_FactGuestPersonas ER Diagram

Bi_FactGuestTierChanges ER Diagram

Bi_FactInvoiceitemTaxes ER Diagram

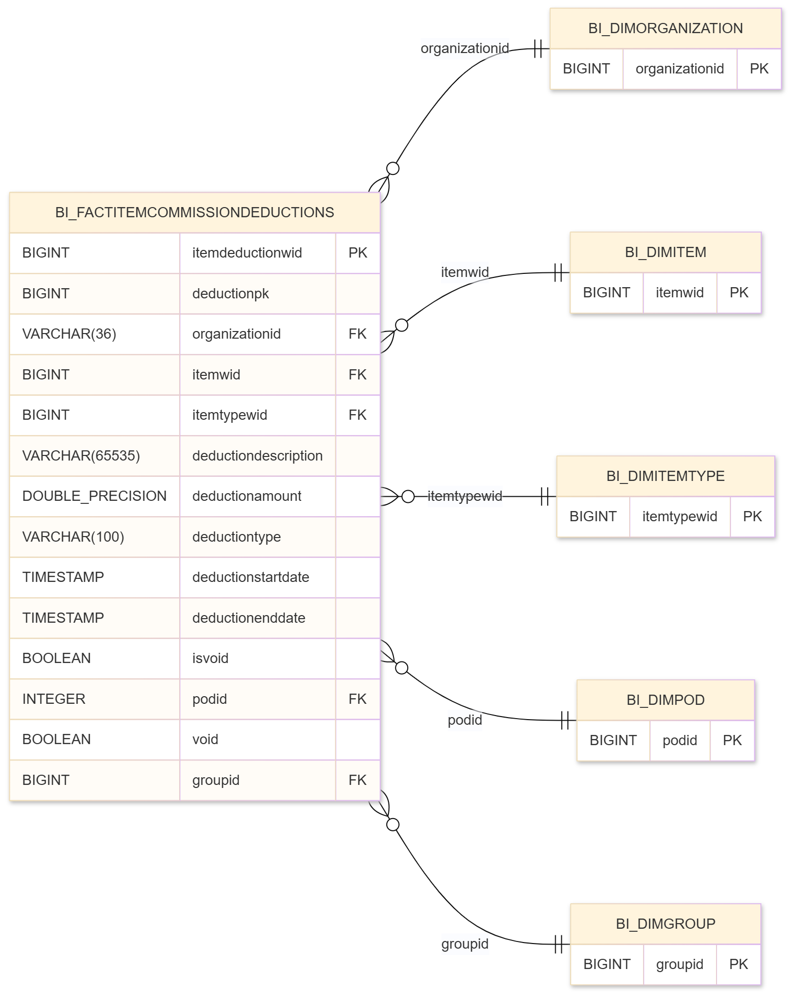
Bi_FactItemCommissionDeductions ER Diagram

Bi_FactLoyaltyPoints ER Diagram

Bi_FactMembershipStatusLog ER Diagram

Bi_FactMembershipTransfers ER Diagram

Bi_FactOpportunityCustomFieldValues ER Diagram

Bi_FactPackageValue ER Diagram

Bi_FactRecurringPaymentAmountLog ER Diagram

Bi_FactRecurringStatusLog ER Diagram

Bi_FactTipsPayout ER Diagram

Bi_FactUpcomingGuestPersona ER Diagram

Bi_FactUserGuestPass ER Diagram

BI_FACTLOYALTYPOINTS and BI_FACTGUESTTIERCHANGES ER diagram (Fact)
